点击“了解更多”获取工具
DevExpress Reporting是.NET Framework下功能完善的报表平台,它附带了易于使用的Visual Studio报表设计器和丰富的报表控件集,包括数据透视表、图表,因此您可以构建无与伦比、信息清晰的报表。
DevExpress .NET Reporting v20.2版本已发布,新版本增强WinForms & WPF报表控件功能等,欢迎下载最新版体验!
WPF Reporting
报表设计器 – 交叉表格控件
目前使用WPF最终用户报表设计器的用户可以使用全新的Cross Tab报表控件,最终用户目前可以使用集成的Report Wizard创建交叉表格报表,并通过智能标记修改交叉表格选项。

WPF .NET Core报表的提议操作
Document Viewer和Report Designer目前支持Suggested Actions,选择控件后,此功能使您可以轻松访问常用属性。
Suggested Actions需要Visual Studio 2019 Preview v16.8或更高版本,NET Core应用程序默认情况下使用新的WPF XAML设计器。 对于.NET Framework应用程序,您需要在Visual Studio中启用以下选项:
Tools > Options > Preview Features > New WPF XAML Designer for .NET Framework (requires restart)

WPF报表设计器 – Edit Bindings对话框
WPF Report Designer目前包括Edit Bindings对话框,此对话框使您可以快速验证和更正报表控件的数据绑定。

WinForms & WPF Reporting
Federation Data Source – Data Flattening
Federation Data Source许您通过Transformation 选项来展平(或扩展/反规范化)数据源结构,目前可以将数据源的内部元素(例如数组和列表)转换为行集,该选项对于JSON、实体框架、对象和XPO数据源特别有用。
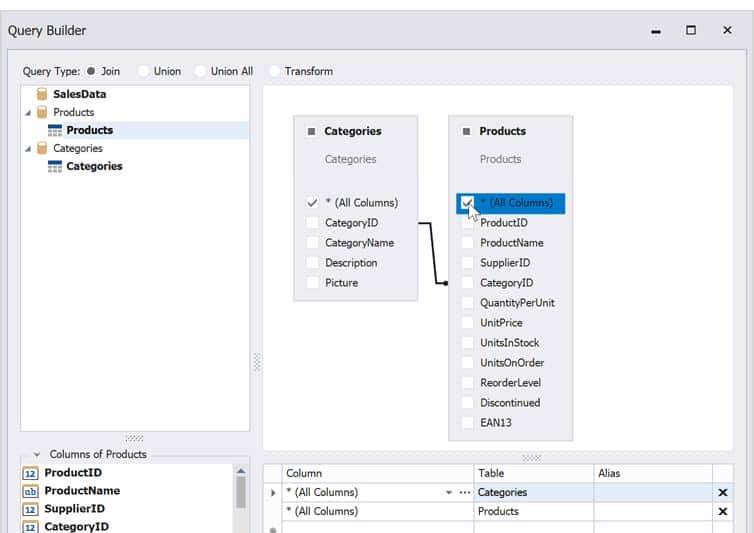
选择所有列和未绑定列
为加入联合身份验证数据源查询添加了两个新选项。
- 使用”*” (all columns)运算符在Federation Data Source Wizard中选择所有数据源列,还实现一个新的SelectAll方法。

- 使用标准语言语法创建未绑定的列。

Document Viewer – 锚定报表控件
目前在打印预览中更改方向、边距或纸张种类时,报表控件可以固定在其容器的左侧、右侧或两侧,使用
PreviewOptions.SyncWithReportPageSettings可以控制此操作。

本地化编辑器 – 文化代码
本地化编辑器目前将在语言名称附近显示区域性代码。

上DevExpress中文网,获取第一手最新产品资讯!
收费的贵,免费的丑,官方的卡
收藏了,感谢分享