
前言
用vue全家桶开发三年多了,踩过不少坑,也解决了许多的问题,把其中的一些点记录下来,希望能帮到大家。以下内容基于最新版的vue + vuex + vue-router + axios + less + elementUI,vue脚手架是vue-cli3。
css的scoped属性
vue 为了防止 css 污染,当组件的 <style> 标签有 scoped 属性时,它的 css 只作用于当前组件中的元素。实现原理很简单,给当前组件中的每个标签都加上唯一的自定义属性:data-v-唯一的属性,然后 css 选择器都加上属性选择器.article-title[data-v-唯一的属性],这样这个 css 只会匹配到当前页面的这个元素。
注意:每个组件的最外层的标签会带上父组件的data-v-属性,也就是这个标签会被父组件的样式匹配到,所以父组件尽量不要使用标签选择器,这个标签不要使用父组件中的 id 或者 class。

在父组件想修改子组件的css(修改elementUI组件的样式),我们可以借助深度作用选择器 >>>
div >>> .el-input{
width: 100px;
}
/* sass/less的话可能无法识别,这时候需要使用 /deep/ 选择器。 */
div /deep/ .el-input{
width: 100px;
}
复制代码
深度作用选择器会去掉后面元素的属性选择器[data-v-],即上面代码会编译成:div[data-v-12345667] .el-input{}。就可以匹配到子组件的元素,从而覆盖样式。
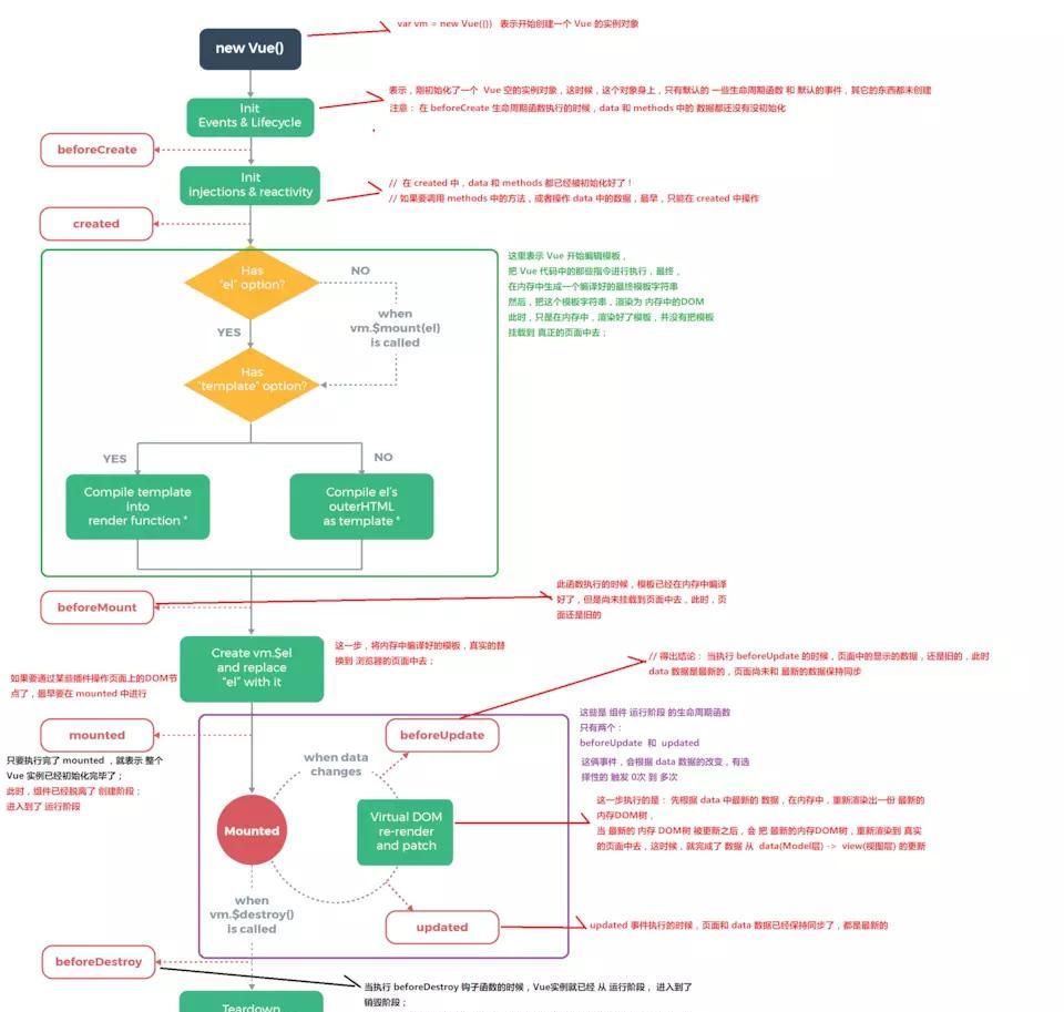
父子组件的生命周期钩子函数执行先后顺序
组件的生命周期钩子函数是到了某个生命周期点就会触发,而不是在这个钩子函数中进行生命周期,列如说DOM加载好了,就会触发mounted 钩子函数,所以在created 里面写一个延迟定时器,mounted 钩子不会等定时器执行。
各个周期钩子函数触发的时间点参考(图来源于网络)

关于父子组件的生命周期:不同的钩子函数有不同的表现。父组件的虚拟 DOM 先初始化好了(beforeMount),才会去初始化子组件的虚拟 DOM (beforeMount),而 mounted 事件,等价于 window.onload,子组件 DOM 没加载好,父组件 DOM 永远不可能加载好。所以基本生命周期钩子函数执行顺序是:父beforeCreate -> 父created -> 父beforeMount -> 子beforeCreate -> 子created -> 子beforeMount -> 子mounted -> 父mounted
父子组件的update和beforeUpdate执行先后顺序:数据修改+虚拟DOM准备好会触发beforeUpdate,换句话说beforeUpdate等价于beforeMount,而update等价于mounted。所以先后顺序是: 父beforeUpdate -> 子beforeUpdate -> 子update -> 父update。
同理beforeDestory和destoryed的先后顺序是:父beforeDestory -> 子beforeDestory -> 子destoryed -> 父destoryed。
生命周期钩子函数实则也可以写成数组的形式:mounted: [mounted1, mounted2],同一个生命周期可以触发多个函数,这也是mixin(混入)的原理,mixin里面也可以写生命周期钩子,最终会和组件里面的生命周期钩子函数一起变成数组形式,mixin里面的钩子函数会先执行。
异步请求数据在哪个钩子函数中执行比较好
许多人觉得在 created 事件里面把数据请求到,然后一起生成虚拟 DOM,再渲染会更好。实际上呢,请求是需要时间的,而且这个时间具有不稳定性,很可能 vue 的虚拟 DOM 准备好了,你的数据才请求到,然后又得更新一遍虚拟 DOM,再渲染,极大地延长了白屏时间,用户体验很不好。而在 mounted 事件请求数据呢,静态页面会先渲染好,等数据好了,再更新部分 DOM 即可。
补充:经掘友指出,这里理解有误,抱歉。
生命周期钩子函数的中异步会放入事件队列,而不会在这个钩子函数中执行。也就是说你在 created 和 mounted 中请求数据是一样的,都不会立即更新数据,所以不会导致虚拟DOM重新加载,也不影响页面中静态的部分加载。生命周期钩子函数中的异步赋值,vue会在一遍流程走完之后执行update。另外,给数据赋值然后更新 DOM 也是异步的,侦听到数据变化,Vue 将开启一个队列,并缓冲在同一事件循环中发生的所有数据变更,去掉重复赋值然后更新。
生命周期钩子函数中的异步行为测试:
export default {
data(){
return {
list:[],
}
},
methods:{
getData(){
//生成指定范围的随机整数
const randomNum = (min, max) => Math.floor(Math.random() * (max - min + 1)) + min;
//生成固定长度的非空数组
const randomArr = length => Array.from({ length }, (item, index) => index * 2);
const time = randomNum(100,3000);//模拟请求时间
console.log('getData start');
return new Promise(resolve => {
setTimeout(() => {
const arr = randomArr(10);
resolve(arr);
},time)
})
}
},
async created(){
console.log('created');
this.list = await this.getData();
console.log('getData end');
},
beforeMount() {
console.log('beforeMount');
},
mounted(){
console.log('mounted');
},
updated(){
console.log('updated');
}
}
复制代码
结果如下图,所以在 created 中和 mounted 中请求数据,数据的更新时间是一样的,在 created 中发起请求,可以更早的请求到数据。并且使用服务端渲染SSR的时候, mounted 钩子不会加载。

父组件监听子组件的生命周期
可以写自定义事件,然后在子组件的生命周期函数中触发这个自定义事件,但是不优雅,我们可以使用 hook:
<child @hook:created="childCreated"></child>
复制代码
从 A 页面切换到 B 页面,A 页面中有一个定时器,到了 B 页面用不上,需要在离开 A 页面的时候清除掉,办法很简单,在 A 页面的生命周期钩子函数beforeDestory或者路由钩子函数beforeRouteLeave里面清除掉就行,但是问题来了,怎么拿到定时器呢?把定时器写到 data 里面,可行但是不优雅,我们有如下写法:
//在初始化定时器之后
this.$once('hook:beforeDestory',()=>{
clearInterval(timer);
})
复制代码
is属性的妙用
由于 HTML 标签的限制,tr 标签里面只能有 th, td 标签,而写自定义标签则会被解析到 tr 标签外层,所以这时候我们可以用 is 属性
<tr>
<td is="child">
</tr>
复制代码
最近有个页面有大量的 SVG 图标,我将每一个 SVG 都写成了一个组件。由于 SVG 组件名称又各不一样,所以需要动态标签来表明:
<!-- 假设我们的数据如下 -->
arr: [ { id: 1, name: 'first' }, { id: 2, name: 'second' }, { id: 3, name: 'third' }, ]
<!-- 本来需要这样写 -->
<div v-for="item in arr" :key="item.id">
<p>item.name</p>
<svg-first v-if="item.id===1"></svg-first>
<svg-second v-if="item.id===2"></svg-second>
<svg-third v-if="item.id===3"></svg-third>
</div>
<!-- 实则这样写更优雅 -->
<div v-for="item in arr" :key="item.id">
<p>item.name</p>
<component :is="'svg'+item.name"></component>
</div>
复制代码
给事件传额外参数
原生 DOM 事件绑定的函数的第一个参数都会是事件对象event,但是有时候我们想给这个函数传其他的参数,直接传会覆盖掉event,我们可以这么写<div @click=”clickDiv(params,$event)”></div>,变量$event就代表事件对象。
如果要传的变量不是事件对象呢?在使用 elementUI 的时候碰到这么一个情况,在表格中使用了下拉菜单组件,代码如下:
<el-table-column label="日期" width="180">
<template v-slot="{row}">
<el-dropdown @command="handleCommand">
<span>
下拉菜单<i class="el-icon-arrow-down el-icon--right"></i>
</span>
<template #dropdown>
<el-dropdown-menu>
<el-dropdown-item command="a">黄金糕</el-dropdown-item>
<el-dropdown-item command="b">狮子头</el-dropdown-item>
</el-dropdown-menu>
</template>
</el-dropdown>
</template>
</el-table-column>
复制代码
下拉菜单事件 command 函数自带一个参数,为下拉选中的值,这个时候我们想把表格数据传过去,如果@command=”handleCommand(row)”这样写,就会覆盖掉自带的参数,该怎么办呢?这时候我们可以借助箭头函数:@command=”command => handleCommand(row,command)”,完美解决传参问题。
顺便说一下,elementUI 的表格可以用变量$index代表当前的列数,和$event一样的使用:
<el-table-column label="操作">
<template v-slot="{ row, $index }">
<el-button @click="handleEdit($index, row)">编辑</el-button>
</template>
</el-table-column>
复制代码
经掘友指点,默认参数有多个(或者未知个数)的时候,可以这样写:@current-change=”(…defaultArgs) => treeclick(ortherArgs, …defaultArgs)”
v-slot 语法
v-slot 的用法(slot 语法已经废弃):相当于在组件中留一个空位,使用该组件的时候可以传一些标签过去,插入到对应的空位。可以有多个空位,取不同的名字即可,默认是 default。同时还可以将一些数据传过去,简写是#。
<!-- 子组件 -->
<div class="container">
<header>
<slot name="header"></slot>
</header>
<main>
<slot></slot>
</main>
<footer>
<slot name="footer"></slot>
</footer>
</div>
<!-- 父组件 -->
<base-layout>
<!-- 插槽可以简写为# -->
<template #header="data">
<h1>Here might be a page title</h1>
</template>
<!-- v-slot:default可省略 -->
<div v-slot:default>
<p>A paragraph for the main content.</p>
<p>And another one.</p>
</div>
<!-- 可以使用解构 -->
<template #footer="{ user }">
<p>Here's some contact info</p>
</template>
</base-layout>
复制代码
总结:
- 其他名称的 slot(非 default)仅能用于 template 标签。
- 插槽里面的标签拿不到传给子标签的数据(插槽相当于孙子组件):
<child :data="data">
<div>在这里访问不到data数据</div>
</child>
复制代码
- 插槽可以使用解构语法v-slot=”{ user }”。
子组件修改父组件传过来的值
v-model在使用的时候很像双向绑定的,但是 Vue 是单项数据流,v-model 只是语法糖而已:父组件用v-bind将值传给子组件,子组件通过 change/input 事件触发修改父组件的值。
<input v-model="inputValue" />
<!-- 等价于 -->
<input :value="inputValue" @change="inputValue = $event.target.value" />
复制代码
v-model 不仅仅能在 input 上用,在组件上也能使用。
vue 组件间传递数据是单向的,即数据总是由父组件传递到子组件,子组件在其内部可以有自己维护的数据,但它无权修改父组件传递给它的数据,我们也可以参照v-model语法糖进行修改父组件的值,但是每次都这样写太麻烦了,vue 提供了一个修饰符.sync,用法如下:
<child :value.sync="inputValue"></child>
<!-- 子组件 -->
<script>
export default {
props: {
//props可以设置值得类型,默认值,是否必传以及校验函数
value: {
type: [String, Number],
required: true,
},
},
//用一个变量中转,子组件中就用_value就不会直接修改父组件的值
computed: {
_value: {
get() {
return this.value;
},
set(val) {
this.$emit('update:value', val);
},
},
},
};
</script>
复制代码
父组件通过 ref 访问到子组件
虽然 vue 提供 $parent 和 $children来访问父/子组件,但是组件的父组件/子组件存在许多不确定性,例如组件被复用,他的父组件有多种情况。我们可以通过 ref 访问到子组件的数据和方法。
<child ref="myChild"></child>
<script>
export default {
async mounted() {
await this.$nextTick();
console.dir(this.$refs.myChild);
},
};
</script>
复制代码
注意:
- ref 必须等 DOM 加载好了才可以访问
- 虽然 mounted 生命周期 DOM 已经加载好了,但是为了以防万一,我们可以使用 $nextTick 函数
背景图、css 的@import 使用路径别名
在用 Webpack 处理打包时,可将某一目录配置一个别名,代码中就能使用与别名的相对路径引用资源
import tool from '@/utils/test'; // Webpack 能正确识别并打包。
复制代码
但是在 css 文件,如 less, sass, stylus 中,使用 @import “@/style/theme” 的语法引用相对 @ 的目录确会报错。 解决办法是是在引用路径的字符串最前面添加上 ~ 符号。
- css module 中: @import “~@/style/theme.less”
- css 属性中: background: url(“~@/assets/xxx.jpg”)
- html 标签中: <img src=”~@/assets/xxx.jpg”>
vue-router 的 hash 模式和 history 模式
我们先来看一个完整的 URL:
https://www.baidu.com/blog/guide/vuePlugin.html#vue-router。其中 https://www.baidu.com 是网站根目录,/blog/guide/是子目录,vuePlugin.html是子目录下的文件(如果只有目录,没有指定文件,会默认请求index.html文件),而#vue-router就是哈希值。
vue 是单页应用,打包之后只有一个 index.html,将他部署到服务器上之后,访问对应文件的目录就是访问这个文件。
hash 模式:网址后面跟着 hash 值,hash 值对应每一个 router 的名称,hash 值改变意味着router 改变,监听 onhashchange 事件,来替换页面内容。
history 模式:网址后面跟着‘假的目录名’,其值就是 router 的名称,而浏览器会去请求这个目录的文件(并不存在,会 404),所以 history 模式需要服务器配合,配置 404 页面重定向到到我们的 index.html,然后 vue-router 会根据目录的名称来替换页面内容。
优缺点:
- hash 模式的 # 号很丑,使用的是 onhashchange 事件切换路由,兼容性会好一点,不需要服务器配合
- history 模式好看点,但是本地开发、网站上线,都需要服务器额外配置,并且还需要自己写 404 页面,使用的是 HTML5 的 history API,兼容性差一点。
两者的配置区别在于:
const router = new VueRouter({
mode: 'history', //"hash"模式是默认的,无需配置
base: '/',//默认配置
routes: [...]
})
复制代码
vue-cli3 的 vue.config.js 配置:
module.exports = {
publicPath: "./", // hash模式打包用
// publicPath: "/", // history模式打包用
devServer: {
open: true,
port: 88,
// historyApiFallback: true, //history模式本地开发用
}
}
复制代码
如果是网站部署在根目录,router 的 base 就不用填。如果整个单页应用服务在 /app/ 下,然后 base 就应该设为 “/app/”,同时打包配置(vue.config.js)的 publicPath 也应该设置成/app/。
vue-cli3生成新项目的时候会有选择路由的模式,选择history模式就会帮你都配置好。
vue-router的钩子函数
钩子函数分三种:组件内钩子,全局钩子,路由独享钩子。
APP.vue没有组件内钩子函数,由于APP.vue是页面的入口,这个组件是必定会加载的,而使用组件内钩子函数可以阻止组件加载。
全局钩子主要用于路由鉴权,但是消耗很大。组件内的钩子beforeRouteLeave主要用于用户离开前的提示(列如说有未保存的文章),这个钩子有一些坑:hash模式下,浏览器的后退按钮无法触发这个钩子函数。同时我们还可以监听用户的关闭当前窗口/浏览器事件:
window.onbeforeunload = e => "确定离开当前页面,你的修改将不会被保存!";
复制代码
为了防止恶意网站,用户关闭窗口/浏览器事件是不可阻止的,只能提示,而且不同的浏览器兼容性也不同。
Vuex持久化存储
Vuex 中的数据,刷新页面之后就会丢失。要实现持久化存储需要借助本地存储(cookie 和 storage 等),一般是登录之后返回的数据(角色,权限,token 等)需要存储到 Vuex,所以我们可以在登录页将数据存储到本地,而在主页面(除了登录页,其他所有页面的入口)进入之前(beforeCreate 或者路由钩子 beforeRouteEnter)读取出来,并提交到 Vuex 就好了。这样即使刷新,也会触发主页面的进入钩子函数,会被提交到 Vuex。
beforeRouteEnter (to, from, next) {
const token = localStorage.getItem('token');
let right = localStorage.getItem('right');
try{
right = JSON.parse(right);
}catch{
next(vm => {
//弹窗采用elementUI
vm.$alert('获取权限失败').finally(() => {
vm.$router.repalce({name:'login'})
})
})
}
if(!right || !token){
next({name:'login',replace:true})
}else{
next(vm => {
//这里面的事件会在mounted之后触发
vm.$store.commit('setToken',token);
vm.$store.commit('setRight',right);
})
}
}
复制代码
beforeRouteEnter的回调会在mounted钩子之后触发,这就比较蛋蛋了。而主页面的mounted会在所有子组件的mounted之后触发,所以我们可以这样写。
import store from '^/store';//将实例化的store引入进来
beforeRouteEnter (to, from, next) {
const token = localStorage.getItem('token');
if(!token){
next({name:'login',replace:true})
}else{
store.commit('setToken',token);
next();
}
}
复制代码
要想实现数据修改之后仍能持久化存储,我们可以先把数据存到localstorage,然后监听window.onstorage事件,数据有修改提交到Vuex。
mutations 里面触发 action
mutations 是同步修改 state 的值,如果另一个值是异步获取(action)的,依赖于这个同步的值的修改,需要在 mutations 里面赋值之前触发 action 里面的事件,我们可以给实例化的 Vuex 命名,在 mutations 里面拿到 store 对象。
const store = new Vuex.Store({
state: {
age: 18,
name: 'zhangsan',
},
mutations: {
setAge(state, val) {
// 如果age变化了之后,name也要跟着变化
// 需要在每次给age赋值的时候,同步触发action里面的getName
state.age = val;
store.dispatch('getName');
},
setName(state, val) {
state.name = val;
},
},
actions: {
getName({ commit }) {
const name = fetch('name'); //从接口异步获取
commit('setName', name);
},
},
});
复制代码
Vue.observable进行组件通信
如果项目很小,不需要用到 vuex ,可以用Vue.observable来模拟一个:
//store.js
import Vue from 'vue';
const store = Vue.observable({ name: '张三', age: 20 });
const mutations = {
setAge(age) {
store.age = age;
},
setName(name) {
store.name = name;
},
};
export { store, mutations };
复制代码
axios 的 qs 插件
get 请求的数据放在 url 里面,类似于http://www.baidu.com?a=1&b=2,其中a=1&b=2就是 get 的参数,而对于 post 请求,参数放到 body 里面,常用的数据格式有表单数据和 json 数据,两者的差异就是数据格式不同,表单数据编码格式和 get 一样,只不过是放在 body 里面,而 json 数据则是 json 字符串
qs 基本使用:
import qs from 'qs'; //qs是axios里面自带的,所以直接引入就可以了
const data = qs.stringify({
username: this.formData.username,
oldPassword: this.formData.oldPassword,
newPassword: this.formData.newPassword1,
});
this.$http.post('/changePassword.php', data);
复制代码
qs.parse()是将 URL 解析成对象的形式,qs.stringify()是将对象 序列化成 URL 的形式,以&进行拼接。而对于不同的数据格式,axios 会自动设置对应的content-type,不需要手动设置。
- 表单数据(不带文件)的 content-type 是application/x-www-form-urlencoded
- 表单数据(带文件)的 content-type 是multipart/form-data
- json 数据的 content-type 是application/json
碰到过一次接口需要我用表单传一个数组。假设数据是arr = [1,2,3]如果直接使用 qs.stringify(),则数据会变成arr[]=1&arr[]=2&arr[]=3,很容易看出来,多了一个[],让接口把参数名改成arr[]就能用,但是这样不好。不过可以发现,表单传数组的本质就是同名参数传多次,这时候我们也可以这样:
const data = new FormData();
arr.forEach(item => {
data.append('arr', item);
});
复制代码
测试一下,完美解决,但是事情到这里还没完,翻一下qs 官方文档,qs 转换支持第二个参数,完美解决我们的问题。
const data = qs.stringify(arr, { arrayFormat: 'repeat' }); // arr=1&arr=2&arr=3
复制代码
elementUI 的一些总结
- 表单验证同步写法,避免多层嵌套函数
const valid = await new Promise(resolve => this.$refs.form.validate(resolve));
if (!valid) return
复制代码
- 按需引入之后级联菜单高度撑满屏幕。解决办法:加一句全局样式
.el-cascader-menu > .el-scrollbar__wrap{
height: 250px;
}
复制代码
- 级联菜单的数据是按需获取的没法回显。解决办法:根据已有的路径数据去请求树数据,然后给级联菜单加一个v-if,等数据都请求好了再显示出来。列如说省市县三级联动数据,已知用户选择的是广东省-深圳市-南山区,那么分别去请求所有省、广东省、深圳市的数据,然后将数据拼成一个 tree ,绑定到级联菜单,然后设置v-if=”true”。
- 表格高度自适应,可以给表格外层加一个 div ,然后给这个 div 计算高度(或者弹性盒子自适应高度),表格属性height=”100%”
<div class="table-wrap">
<el-table :height="100%"></el-table>
</div>
复制代码
/* less写法 */
.table-wrap{
height: calc(~"100vh - 200px");
/* 部分版本这样写会失效,需要加上下面一句 */
/deep/ .el-table{
height: 100% !important;
}
}
复制代码
- 使用多个 upload 组件,需要将这些文件一起上传到服务器。可以通过this.$refs.poster.uploadFiles拿到文件对象。然后自己手动组装成表单数据。
<el-form-item label="模板文件:" required>
<el-upload ref="template" action="" :auto-upload="false" accept="application/zip" :limit="1">
<span v-if="temForm.id">
<el-button slot="trigger" type="text"><i class="el-icon-refresh"></i>更新文件</el-button>
</span>
<el-button slot="trigger" size="mini" type="success" v-else>上传文件</el-button>
</el-upload>
</el-form-item>
<el-form-item label="模板海报:" required>
<el-upload action="" :auto-upload="false" ref="poster" accept="image/gif,image/jpeg,image/png,image/jpg" :show-file-list="false" :on-change="changePhoto">
<img :src="previewUrl" @load="revokeUrl" title="点击上传海报" alt="资源海报" width="250" height="140">
<template #tip>
<div>tips: 提议上传尺寸250*140</div>
</template>
</el-upload>
</el-form-item>
复制代码
methods:{
//选择图片之后替换旧图片和显示略缩图
changePhoto(file, fileList) {
//创建的Blob URL可直接预览图片
this.previewUrl = window.URL.createObjectURL(file.raw);
if (fileList.length > 1) {
fileList.shift();
}
},
revokeUrl(e) {
//图片加载完成之后销毁Blob URL
if (e.target.src.startsWith("blob:")) window.URL.revokeObjectURL(e.target.src);
},
//提交表单数据
async submitData() {
const template = this.$refs.template.uploadFiles[0], //模板文件
poster = this.$refs.poster.uploadFiles[0], //海报文件
formData = new FormData();
if (!template) return this.$message.warning("必须选择模板文件");
if (!poster) return this.$message.warning("必须选择海报文件");
formData.append("zip", template.raw);
formData.append("poster", poster.raw);
const res = await this.$http.post('url', formData);
},
}
复制代码
- 使用VueI18n国际化,需要将elementUI的语言包和项目中的语言包合并成一个。
import VueI18n from "vue-i18n";
import zhLocale from './locales/zh.js';/* 引入本地简体中文语言包 */
import zhTWLocale from './locales/zh-TW.js';/* 引入本地繁体中文语言包 */
import enLocale from './locales/en.js';/* 引入本地英语语言包 */
import zhElemment from 'element-ui/lib/locale/lang/zh-CN'//引入elementUI简体中文语言包
import zhTWElemment from 'element-ui/lib/locale/lang/zh-TW'//引入elementUI繁体中文语言包
import enElemment from 'element-ui/lib/locale/lang/en'//引入elementUI英语语言包
Vue.use(VueI18n);
const messages = {//语言包
zh: Object.assign(zhLocale, zhElemment),//本地语言包加入elementUI的语言包
'zh-TW': Object.assign(zhTWLocale, zhTWElemment),//本地语言包加入elementUI的语言包
en: Object.assign(enLocale, enElemment)//本地语言包加入elementUI的语言包
};
const i18n = new VueI18n({
locale: "zh", //zh默认是简体中文
messages
});
Vue.use(ElementUI, {
i18n: (key, value) => i18n.t(key, value)
})
复制代码
最后
有写错的,或者有什么问题,欢迎大家评论





收藏了,感谢分享