git init 创建新仓库
git clone 克隆仓库

git add 添加文件索引

git rm 删除文件或目录

git reset 撤销操作回退

git remote 远程主机

git mv 重命名文件或目录

git log 显示提交记录

git branch 分支

git checkout 切换分支

git diff 查看修改

git commit 提交修改

git tag TAG相关

git merge 分支合并

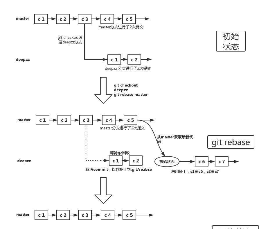
git rebase 查看修改


git fetch 取回本地

git stash 保存工作现场

git pull 获取代码

git push 提交代码

git config 配置

问答
git fork后的项目如何更新?
目前有项目A,其地址是A_REPOSITORY_URL。fork到自己仓库B,其地址B_REPOSITORY_URL。目前A进行了commit更新,那么B如何同步更新呢?

示意图

© 版权声明
文章版权归作者所有,未经允许请勿转载。




mark
小编说下怎么解决冲突问题吧
收藏了,感谢分享