大家好,我是袁庭新。最近 AI Agent 简直火出圈了!感觉各行各业都在偷偷研究这个“AI 小助手”,但好多人都在犯嘀咕:这东西听起来高大上,到底咋搭建啊?咱普通人能学会吗?
别急!今天我就来给大家 “拆穿” 它的神秘面纱 —— 接下来我要带大家从零开始,手把手搭建一个属于自己的智能体——批量提取公众号文章内容并改写的智能体。
1.批量提取公众号文章
你是否还在为批量提取和改写公众号文章内容而烦恼?手动操作不仅耗时费力,还容易出错。今天为大家带来一个高效解决方案 —— 利用扣子平台搭配飞书和 DeepSeek,轻松搭建自动化工作流,实现公众号文章内容的批量提取与智能改写。无论你是运营小编、内容创作者还是办公族,只需按照步骤操作,即使没有编程基础,也能快速掌握这一实用技能,大幅提升工作效率。接下来,就跟着详细的图文教程,一起解锁这项自动化新技能吧!
2.智能体搭建步骤
2.1 智能体工作流搭建
1.打开https://www.coze.cn网址,登录进入扣子网站主面;在扣子主页点击左侧菜单栏中的“工作空间”选项,然后在个人空间选择“资源库”选项,在打开的资源库窗口点击右侧“+资源”选项卡下的“工作流”选项;在弹出的“创建工作流”窗口中,将工作流名称设置为“get_public_platform”,在工作流描述文本框中输入“使用扣子+飞书+DeepSeek批量提取公众号文章内容”,如下图所示,然后点击“确认”按钮。

2.在工作流页面选择页面底部的【+添加节点】-【插件】选项,然后在弹出的“添加插件”窗口的文本框中输入“飞书电子表格”关键字,最后在插件列表中选择“飞书电子表格”下的“read_cols”插件,如下图所示。

3.在工作流页面底部点击【+添加节点】-【代码】选项,为业务逻辑添加代码节点;然后继续在工作流页面底部点击【+添加节点】-【循环】选项,为业务逻辑添加循环节点。
4.选中循环节点,在工作流页面选择页面底部的【+添加节点】-【插件】选项,然后在弹出的“添加插件”窗口的文本框中输入“链接读取”关键字,最后在插件列表中选择“链接读取”下的“LinkReaderPlugin”插件,如下图所示。

5.选中循环节点,在工作流页面底部点击【+添加节点】-【代码】选项,为业务逻辑添加代码节点。
6.添加一个循环节点,然后选中循环节点,在工作流页面选择页面底部的【+添加节点】-【插件】选项,然后在弹出的“添加插件”窗口的文本框中输入“飞书多维表格”关键字,最后在插件列表中选择“飞书多维表格”下的“add_records”插件,如下图所示。

7.将“循环体”子节点外的节点按照【开始】-【read_cols】-【代码】-【循环】-【结束】的流程顺序连接起来,将“循环体”子节点内的节点按照【LinkReaderPlugin】-【代码_1】-【add_records】-【循环】的顺序连接,如下图所示。

2.2 智能体参数配置
1.进入飞书官网,通过【主页】-【新建】-【表格】选项新建一个表格,将表格重命名为“公众号文章地址”,然后在表格中填写5条公众号文章的地址,接着点击右上角的“分享”按钮,将链接分享设置为“互联网获得链接的人”,同时将编辑状态设置为“可编辑”,如下图所示。

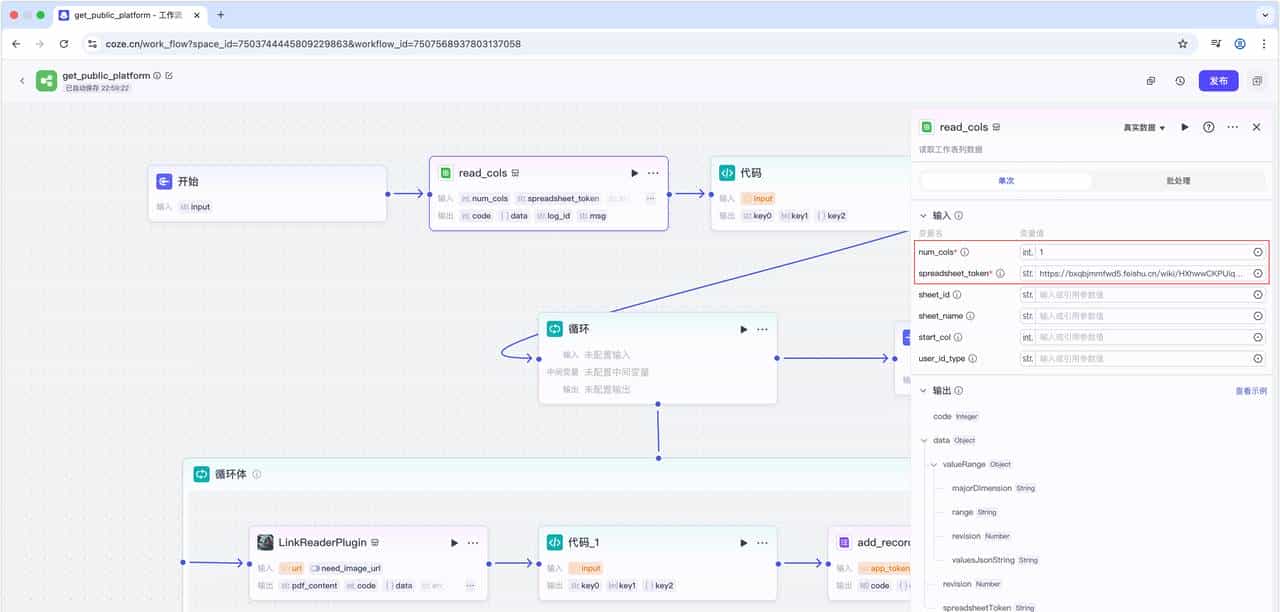
2.单击“read_cols”节点,在页面右侧会弹出该节点的配置对话框,这里将“num_cols“变量名对应的值设置为”1“,将“spreadsheet_token”变量名对应的值设置为飞书上创建的“公众号文章地址”表格对应的url值,如下图所示。

3.单击“代码”节点,在页面右侧会弹出该节点的配置对话框,新建一个名为“linkdata”变量名,同时将该变量值配置成read_cols节点下的“data”-“valueRange”-“valuesJsonString”参数值;将输出选项中的变量名设置为“link”,该变量类型设置成“Array”-“String”类型,如下图所示。

4.单击“代码”节点,在页面右侧弹出该节点的配置对话框中,点击“代码”选项右侧的“在IDE中编辑”按钮,在打开的代码编辑窗口中将语言类型设置为“JavaScript”,然后将以下代码粘贴至编辑区中。
async function main({ params }: Args): Promise<Output> {
// 解析输入的JSON字符串以获得实际的数组结构
const inputArray = JSON.parse(params.linkdata);
// 从每个对象中提取"text"字段
const textArray = inputArray.flatMap(outerArray =>
outerArray.flatMap(innerArray =>
innerArray.map(obj => obj.text)
)
);
// 返回提取的文本值数组
const ret = textArray;
return ret;
}
5.单击“循环”节点,在页面右侧会弹出该节点的配置对话框,将循环设置下的“循环类型”选项的值配置为“使用数组循环”;然后在“循环数组”选项下,将变量名“input”对应的变量值配置成“代码”节点下的“link”参数;最后在“输出”选项中,将变量名为“output”对应的变量值配置成“add_records”节点下的“[data]* n”参数。循环节点的所有参数配置完成后,如下图所示。

6.单击“LinkReaderPlugin”节点,在页面右侧会弹出该节点的配置对话框,这里将“url“变量名对应的值设置为”循环“节点下的“item (in input)”参数,如下图所示。

7.单击“代码_1”节点,在页面右侧会弹出该节点的配置对话框,第一在“输入”选项中添加一个“title”变量名,并将该变量值配置成“LinkReaderPlugin”节点下的“data”-“title”参数值。再在“输入”选项中添加一个“content”变量名,将该变量值配置成“LinkReaderPlugin”节点下的“data”-“content”参数值。在“输出”选项中,新增一个名为“records”的变量名,同时将该变量的变量类型配置成“Array (Object)”;在“records”变量下再创建一个名为“fields”的变量,将该变量类型设置为“Object”;在“fields”变量下创建名为“title”和“content”两个变量,将这两个变量类型都设置为“String”类型,如下图所示。

8.单击“代码_1”节点,在页面右侧弹出该节点的配置对话框中,点击“代码”选项右侧的“在IDE中编辑”按钮,在打开的代码编辑窗口中将语言类型设置为“JavaScript”,然后将以下代码粘贴至编辑区中。
async function main({ params }: Args): Promise<Output> {
const title = params.title;
const content = params.content;
const doc_url = params.doc_url;
const fields = {
"title": title,
"content": content
};
const records = [
{
"fields": fields
}
];
const ret = {
"records": records
};
return ret;
}
9.登录飞书官网,新建一个名为“批量提取公众号文章内容并改写”的空白多维表格,然后在多维表格中新建两个字段“title”和“content”,同时将这两个字段类型设置为“文本”;然后点击右上角的“分享”按钮,将链接分享设置为“互联网获得链接的人”,同时将编辑状态设置为“可编辑”,如下图所示。

10.单击“add_records”节点,在页面右侧会弹出该节点的配置对话框,在“输入”选项中,将“app_token”变量名对应的值配置为多维表的url地址,将“records”变量名对应的值配置成“代码_1”节点中的“records”参数。参数配置完成后,如下图所示。

11.单击“结束”节点,在页面右侧会弹出该节点的配置对话框,在“输入”选项中,将“output”变量名删除,如下图所示。

12.在工作流页面,点击页面底部的【试运行】按钮,此时页面右侧会弹出试运行对话框,点击“试运行”按钮,如下图所示。

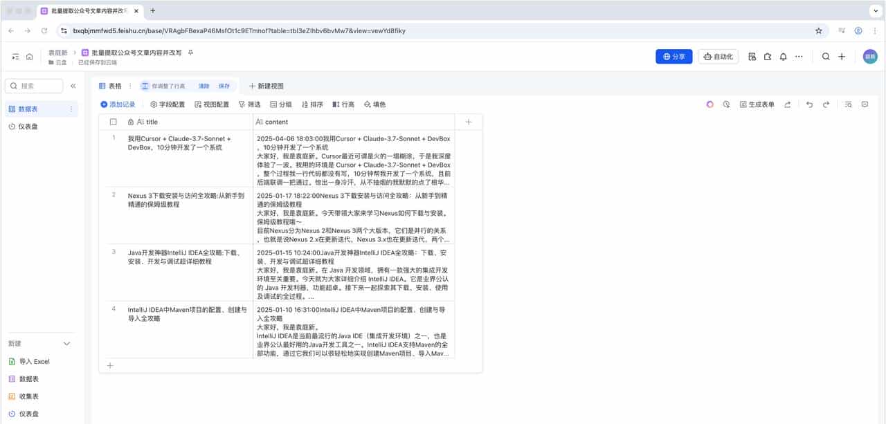
13.然后,查看飞书多维表格中是否有数据,会发现多维表格中自动批量提取了公众号文章的数据,如下图所示。

14.在多维表格中创建一个名为“内容改写”的字段,设置“探索字段捷径”为“DeepSeek R1(联网)”,在“输入指令”文本框中引用“content”字段,然后在文本框中填入“将内容进行润色,保持语义与句式不变,输出的段落格式要和原文一样,但要比原来的语句更加丰富,且语言要更通俗一些,必定要将内容中多余的符号删除”提示词,最后撤销勾选“获取更多信息”中的“思考过程”和“参考链接”复选框,单击“确定”按钮,如下图所示。

15.最终生成的公众号内容改写的输出结果如下图所示,这样我们就完成了批量提取公众号文章并改写的操作。

3.回顾总结
最后做一个小结,通过本文的教程,我们详细了解了如何借助扣子平台、飞书电子表格及多维表格,结合 DeepSeek AI 工具,完成从创建工作流、配置节点、提取公众号文章链接内容到智能润色改写的全流程操作。这一自动化方案的核心优势在于简化人工操作、提升处理效率,同时利用 AI 技术优化内容质量,让改写后的文章更通俗易懂、符合传播需求。无论是批量处理公众号内容,还是拓展到其他信息采集与分析场景,这套工作流都具有很强的实用性和可复制性。如果你在操作过程中遇到问题,或想探索更多工具组合的应用场景,欢迎在评论区交流分享。期待大家通过这些效率工具,让办公更轻松、更智能!


