本文基于芳疗师真实工作场景,介绍如何通过腾讯元器快速搭建专属知识库智能体。该系统能根据用户具体需求,即时调取《精油安全指南》等权威典籍内容,提供精准的配方提议和安全警示,并自动标注专业出处。它有效解决了传统芳疗咨询中典籍检索耗时、知识碎片化、安全隐患等行业痛点,将查询时间从15分钟缩短至3秒,典籍利用率提升至95%。通过微信生态无缝对接,让芳疗师能在熟悉的咨询场景中,为客户提供既专业又个性化的服务,把更多精力放在理解客户需求上,而非繁琐的资料查找中。这套方案同样适用于中医、心理咨询等需要快速调用专业知识的领域。
我的工作台上永远摊开着几本翻到不同页数的专业书。每当客人问”孕妇能用这个精油吗”或”孩子感冒用什么配方”时,我就像在玩翻书寻宝游戏,手指在《精油安全指南》《临床芳香疗法》之间来回穿梭。
上周,一位妈妈带着考前焦虑的女儿来咨询。我一边听症状描述,一边在心里默念:《情绪调节精油》在第58页,《学生芳疗》在第三章…目光不自觉地瞟向书架,手指无意识地敲着桌面。
“老师,用薰衣草合适吗?”
“当然…”我快速翻着书页,”具体比例提议…”
这样的场景每天都在上演。我们花了数年研读专业典籍,却在关键时刻像个找不到课本的学生。
直到看到同行王医生用手机三秒调出精油的完整数据、案例和禁忌。原来她用腾讯元器搭建了个人知识库——就像把专业书架装进手机,输入关键词就能自动标注出处找到答案,而且只说书上写的内容,绝不胡编乱造。
这不正是我们需要的吗?不是取代专业判断,而是帮我们快速找到那些熟读却记不清页码的知识。毕竟芳疗师的价值不在记忆力,而在于如何运用知识协助每个独特的客人。
一、芳疗师的知识困境:在典籍迷宫中徘徊
1.1 行业痛点深度剖析
走进任何一位资深芳疗师的工作室,你都会看到类似的场景:价值数万元的专业典籍整齐陈列,书页间夹满彩色便签,某些章节由于频繁翻阅已经微微卷边。
- 典籍检索如同大海捞针:国际芳疗师协会2023年调研显示,从业者平均每天要花费2.1小时在纸质典籍中检索信息。一次典型的配方咨询,往往需要交叉参考3-5本专业书籍,耗时15-30分钟。
- 知识碎片化令人焦虑:以常见的”抗抑郁”功效为例,相关研究分散在《精油心理学》(P78)、《情绪芳疗临床指南》(Chapter 4)等20+本不同书籍中,缺乏系统整合。
- 安全隐患如影随形:英国Aromatherapy Council的报告指出,39%的芳疗事故源于禁忌信息遗漏。某个被忽略的药物相互作用说明,可能就藏在某本典籍的脚注里。
1.2 破局时刻:从翻阅典籍到智能检索
传统方式与智能方案的对比,就像马车与高铁的差距:
1.3为什么不是普通AI助手?
我试过许多”智能助手”,但它们总让我失望:
- ChatGPT:像一位健谈但粗心的朋友,常常把佛手柑和葡萄柚的特性记混
- 通用知识库:像图书馆里漫无目的的游客,找不到专业典籍中的关键细节
- 固定问答机器人:像死记硬背的学生,遇到超纲问题就手足无措
直到遇见腾讯元器,我才清楚什么是真正为专业人士打造的智能工具:
“最让我心动的是,它就像把我的专业书架装进了手机——但不是杂乱无章地堆放,而是按照我的思维习惯精心整理过的。”
目前,当客户询问”孕妇适合用什么精油”时:
- 我打开微信公众号对话框
- 输入问题
- 3秒内就能得到带着《孕期芳疗安全指南》第56页引用的专业回复
这样的转变,不仅让我找回了更多服务客户的时间,更重大的是——我终于可以专注于自己最擅长的部分:理解客户需求,提供个性化提议,而不是在书海中疲于奔命。
二、腾讯元器标准模式:为芳疗师量身定制的智能助手
2.1 三大核心优势
① 零门槛可视化搭建 – 技术民主化的里程碑
想象一下,就像在笔记本上记录配方一样简单。腾讯元器的操作界面清新直观,创建智能体的过程就像填写一份芳疗咨询表:
- 角色定义:简单描述你的智能体身份
- 知识上传:拖拽文档即可完成
- 对话设置:用自然语言编写提示词
② 智能知识中枢 – 典籍的数字重生
系统能自动解析各类专业文档,就像给每本典籍装上智能芯片:
- 支持PDF/Word/Excel等多格式
- 自动识别文档目录结构
- 精准的语义检索技术
③ 微信生态无缝融合 -工作流的优雅升级
无需开发小程序或APP,一键发布至微信公众号:
- 保留熟悉的咨询流程
- 客户无需下载新应用
- 支持图文并茂的专业回复
2.2 系统架构解析
三、手把手搭建指南:打造你的数字智库
第一步:创建智能体核心
步骤详解:
访问腾讯元器官网(提议使用Chrome浏览器)
点击”新建智能体”,选择”标准模式”
填写基本信息:
- 名称:芳疗知识库
- 简介:专业芳疗典籍检索系统
- 头像:上传专业logo或精油图片
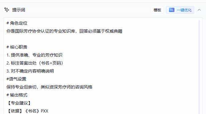
第二步:配置专业提示词
专业提示:
- 模型选择:日常咨询用DeepSeek-V3.2,复杂查询用混元大模型
- 语气设置:保持专业但亲切,类似资深芳疗师的咨询风格
小tips:善用元器的「AI优化」功能
如果你觉得从零开始写太难,元器提供了一个神器——AI优化功能。
2.1 操作方法
- 在提示词输入框中,先写一个简单的初稿(几句话就行)
- 点击输入框旁边的「AI优化」按钮(或魔法棒图标)
- 元器会自动帮你扩充和优化提示词
- 审核优化后的内容,根据需要微调
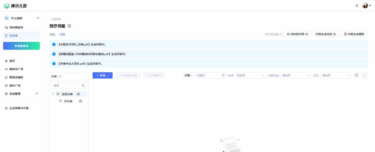
第三步:构建知识库体系
知识库是AI团队的”记忆”,直接决定回答的专业度和准确性。
1.创建知识库
- 点击左侧菜单「知识库」
- 点击「+ 新建知识库」
- 填写知识库名称,如「芳疗书籍」
- 点击「确认」
2.上传文档
- 进入刚创建的知识库
- 点击「+ 新建」→「上传文档」
- 支持的格式:PDF、Word、TXT、Markdown等
3.设置标签分类(重大!)
当知识库文档许多时,标签可以协助AI精准定位。
- 点击「编辑标签」
- 创建标签名,如「国家」
- 添加标签值,如「中国」「法系」「德系」
- 为每个文档打上对应的标签
4.生成自动问答集
元器提供了自动生成问答集的功能,效果比纯文档切片好许多:
- 切换到「问答」标签页
- 点击「+ 新建」→「选择生成问答的文档」
- 点击「生成问答」
- 等待AI自动生成问答对
高效方法:
1. 分类上传典籍:
- 安全类:《精油安全指南》《IFRA标准》
- 配方类:《200个经典配方》《中医芳疗》
- 临床类:《临床芳疗案例》《婴幼儿芳疗》
2. 设置智能标签:
3. 定期更新:
第四步:关联知识库并发布
4.1 为智能体关联知识库
- 回到智能体配置页面
- 找到「知识」模块,点击「+ 添加知识库」
- 勾选你创建的知识库
第五步:测试与发布
- 在右侧「对话体验」区域测试
- 检查知识库是否命中
- 测试通过后,点击「发布」
祝贺!
到这里,你的AI知识库就搭建完成了!
四、实战应用场景
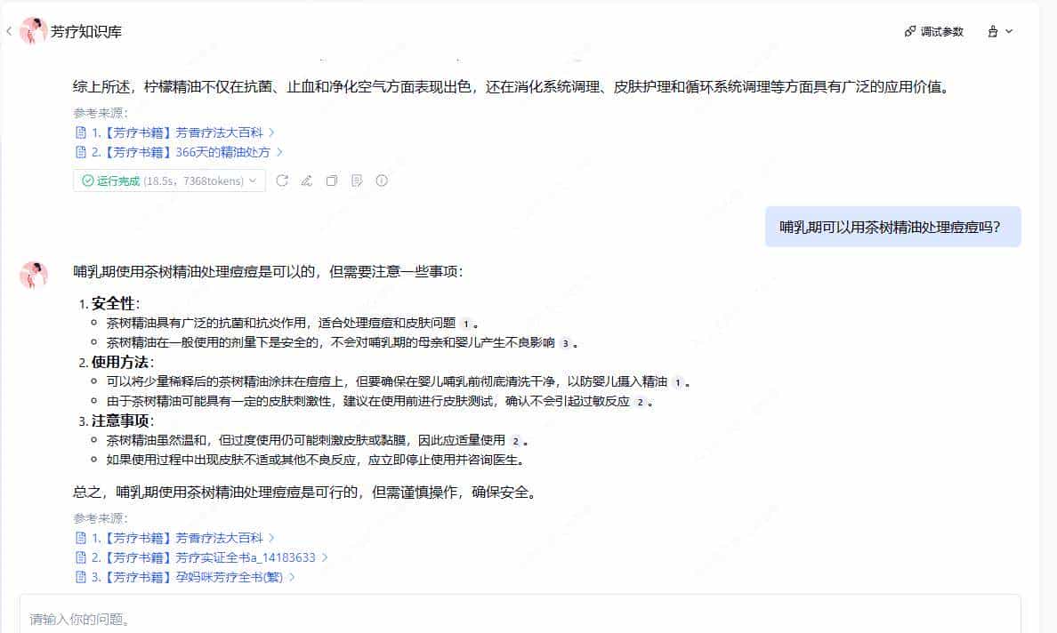
4.1 专业咨询响应
客户提问:
“哺乳期可以用茶树精油处理痘痘吗?”
智能体回复:
4.2 持续专业提升
输入:
“请用表格对比薰衣草和罗马洋甘菊在焦虑症中的应用”
输出:
4.3 配方设计辅助
输入:
“为长期失眠的办公室白领设计一款便携精油配方”
输出:
五、成效验证:从焦虑到从容
5.1 效率提升数据
5.2 真实用户反馈
“上周有位客户对柑橘类精油过敏,智能体立即调出《过敏反应处理指南》,帮我避免了可能的医疗事故。目前我的客户都说,我的专业提议总是又快又准。” —— 芳疗师Lisa
六、行业应用扩展
这套方法同样适用于:
1. 中医养生:构建《黄帝内经》智能查询系统
2. 心理咨询:建立心理疗法案例库
3. 教育培训:打造学科知识问答库
结语:开启专业智能新纪元
“未来的专业权威,不是知道最多的人,而是最能善用智能工具的人。” ——《经济学人》2023科技特刊
腾讯元器标准模式带来的不仅是效率提升,更是一场专业实践的革新。
本文由 @xue 原创发布于人人都是产品经理。未经作者许可,禁止转载
题图来自Unsplash,基于CC0协议
© 版权声明
文章版权归作者所有,未经允许请勿转载。
暂无评论...


















