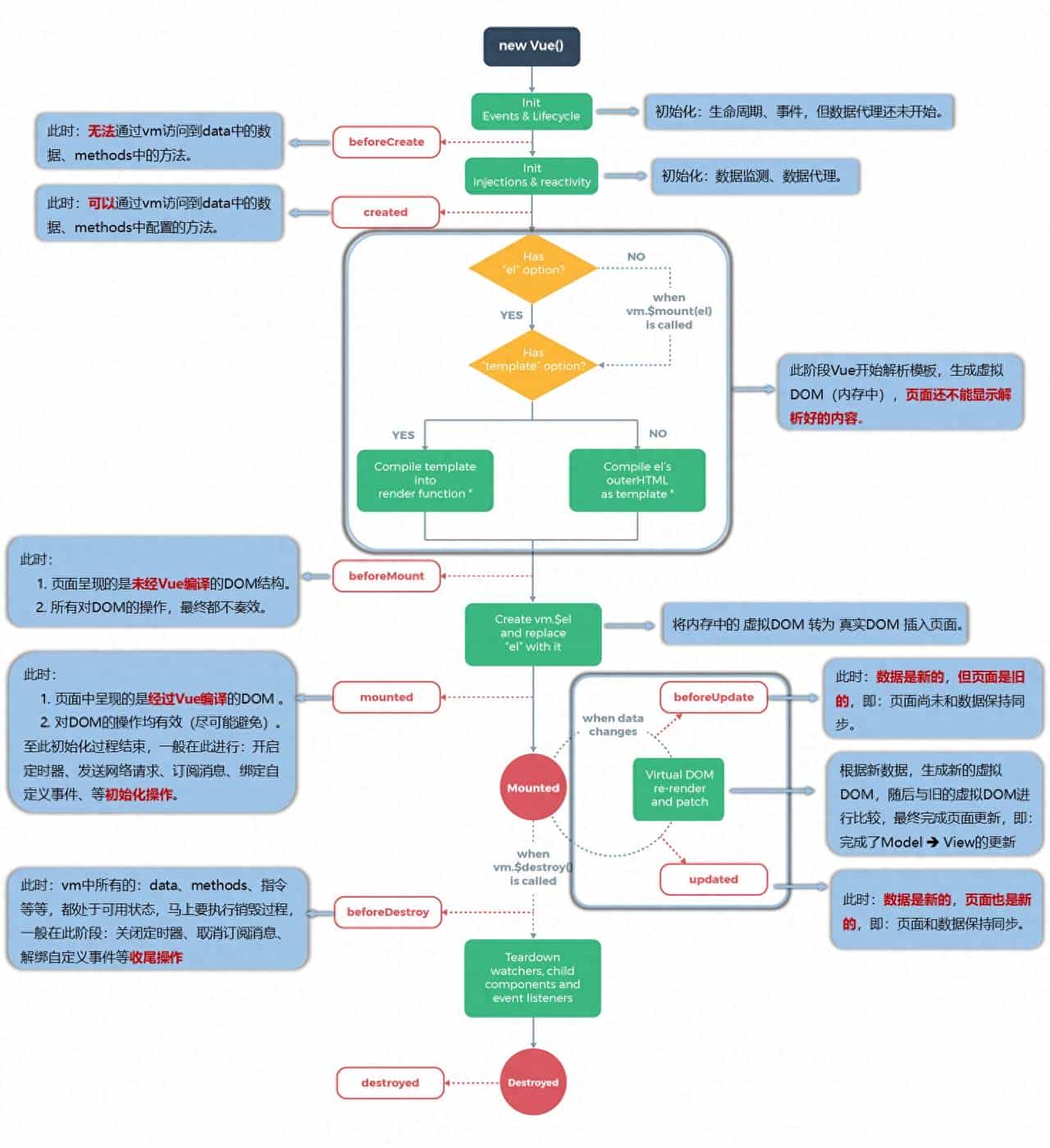
一、生命周期

(一)钩子函数
(1) 初始化显示
① beforeCreate()
② created()
③ beforeMount()
④ mounted()
(2) 更新状态: this.xxx = value
① beforeUpdate()
② updated()
(3) 销毁 vue 实例: vm.$destory()
① beforeDestory()
② destoryed()
(二)常用的生命周期钩子:
(1) mounted: 发送ajax请求、启动定时器、绑定自定义事件、订阅消息等【初始化操作】。
(2) .beforeDestroy: 清除定时器、解绑自定义事件、撤销订阅消息等【收尾工作】。
(3) 关于销毁Vue实例
① 销毁后借助Vue开发者工具看不到任何信息。
② 销毁后自定义事件会失效,但原生DOM事件依然有效。
③ 一般不会在beforeDestroy操作数据,由于即便操作数据,也不会再触发更新流程了。
二、组件
(一)非单文件组件
(1) Vue中使用组件的三大步骤:
一、定义组件(创建组件)
二、注册组件
三、使用组件(写组件标签)
(2) 如何定义一个组件?
使用Vue.extend(options)创建,其中options和new Vue(options)时传入的那个options几乎一样,但也有点区别;
区别如下:
1.el不要写,为什么? ——— 最终所有的组件都要经过一个vm的管理,由vm中的el决定服务哪个容器。
2.data必须写成函数,为什么? ———— 避免组件被复用时,数据存在引用关系。
备注:使用template可以配置组件结构。
(3) 如何注册组件?
局部注册:靠new Vue的时候传入components选项
全局注册:靠Vue.component('组件名',组件)
(4) 编写组件标签:
<school></school>
<div id='app'>
<!-- 使用组件 -->
<student/>
</div>
<script>
//创建组件
const student = Vue.extend({
data() {
return {
name:'lisi',
age:20
}
},
template:`
<div>
<div>名称:{{name}}</div>
<div>年龄:{{age}}</div>
<button @click='upName'>修改名称</button>
</div>
`,
methods: {
upName(){
this.name = 'wangwu'
}
},
})
//全局注册组件
Vue.component('student',student)
new Vue({
el:'#app',
//局部注册组件
/* components:{
student
} */
})
</script>
(5) 几个注意点:
① 关于组件名:
1) 一个单词组成:
a. 第一种写法(首字母小写):school
b. 第二种写法(首字母大写):School
2) 多个单词组成:
a. 第一种写法(kebab-case命名):my-school
b. 第二种写法(CamelCase命名):MySchool (需要Vue脚手架支持)
3) 备注:
a. 组件名尽可能回避HTML中已有的元素名称,例如:h2、H2都不行。
b. 可以使用name配置项指定组件在开发者工具中呈现的名字。
② 关于组件标签:
1) 第一种写法:<school></school>
2) 第二种写法:<school/>
3) 备注:不用使用脚手架时,<school/>会导致后续组件不能渲染。
③ 一个简写方式:
const school = Vue.extend(options) 可简写为:const school = options
(二)脚手架使用
(1) 第一步(仅第一次执行):全局安装@vue/cli。
npm install -g @vue/cli
(2) 第二步:切换到你要创建项目的目录,然后使用命令创建项目
vue create xxxx
(3) 第三步:启动项目
npm run serve
(4) 脚手架文件结构
├── node_modules
├── public
│ ├── favicon.ico: 页签图标
│ └── index.html: 主页面
├── src
│ ├── assets: 存放静态资源
│ │ └── logo.png
│ │── component: 存放组件
│ │ └── HelloWorld.vue
│ │── App.vue: 汇总所有组件
│ │── main.js: 入口文件
├── .gitignore: git版本管制忽略的配置
├── babel.config.js: babel的配置文件
├── package.json: 应用包配置文件
├── README.md: 应用描述文件
├── package-lock.json:包版本控制文件
(三)单文件组件
(1) 一个.vue 文件的组成(3 个部分)
① 模板页面
<template>
页面模板
</template>
② JS 模块对象
<script>
export default {
data() {return {}},
methods: {},
computed: {},
components: {}
}
</script>
③ 样式
<style>
样式定义
</style
(2) 基本使用
① 引入组件
② 映射成标签
③ 使用组件标签
<template>
<div id="app">
<!-- 使用组件 -->
<Student></Student>
<Student/>
</div>
</template>
<script>
//引入组件
import Student from '@/components/Student'
export default {
name: 'App',
//注册组件
components: {
Student
}
}
</script>
<style>
</style>
回复vue,可以获得全套笔记
1天让你精通vue(5 内置指令与自定义指令)
1天让你精通vue(4)
